释放双眼,带上耳机,听听看~!
最近由于需要一些抓包进行处理数据,所以就出了一期关于抓包的教程,俗话说得好,Fiddler用得好,真的可以为所欲为。
首先打开fiddler官网

点击页面Download Now

这里注意吧上面的三个选项填写了,同意accept才能下载。
双击打开下载的安装包。

一直下一步在此就不过多赘述了(在此提醒一下牢记你的安装目录,因为下一步运行可能要用到)。
然后下一步安装完成。可能桌面没有所以需要在文件夹找到安装目录下的执行文件。

双击运行后:

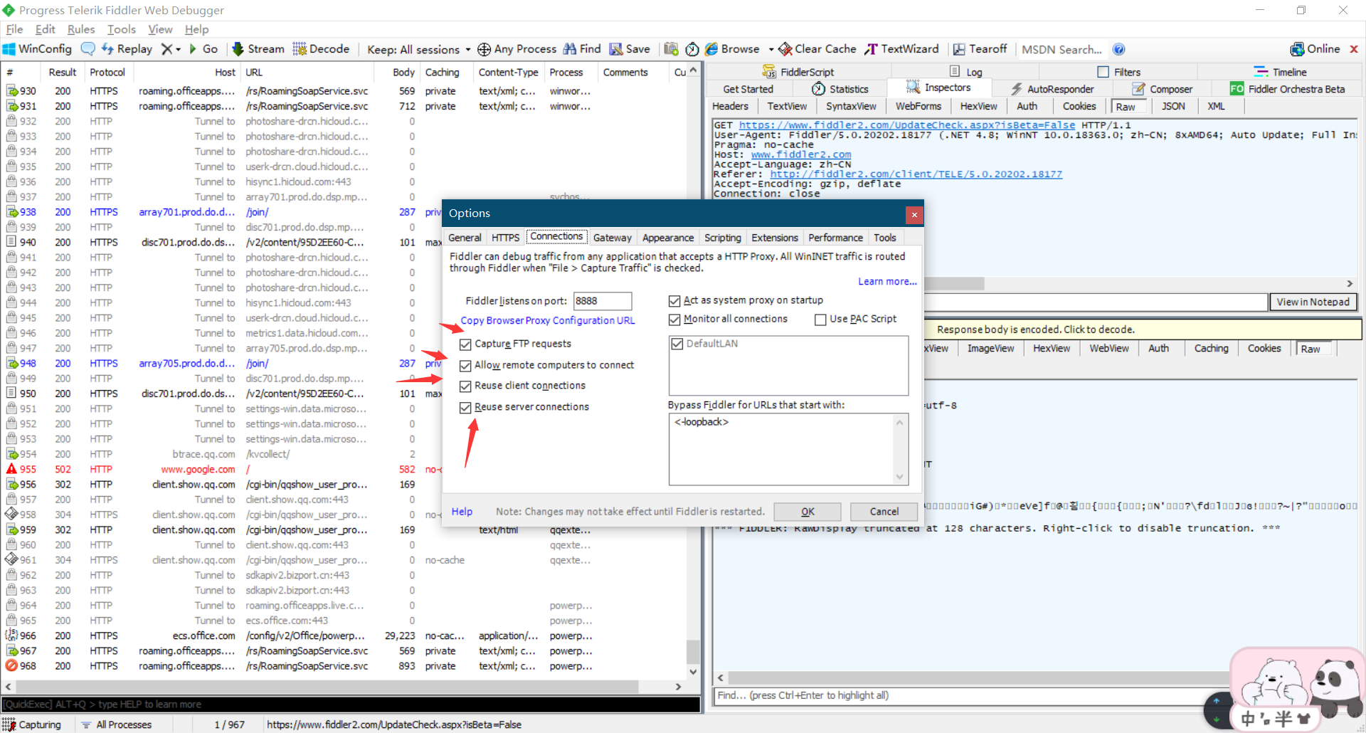
按照如下图设置:



一般都是8888,因为在手机抓包中会用到。
下面介绍一下手机如何抓包的:
首先打开CMD命令
输入命令:[code]ipconfig/all[/code]
查看我的本机ip

然后进行手机端设置(当然你必须保持手机端的wifi和你当前抓包的电脑在同一局域网下,其他的可不行哦)
打开手机设置:

找到WIFI长按选择修改网络:

然后进行选择手动设置

这里注意下,当前的服务器主机名ip设置你从cmd查看的我这里是192.168.1.3我就设置了端口也是8888之前上面的文章有说到。

然后查看你的fd软件就可以看到手机打开应用一些抓取的数据了。



